What is Digma.ai?
Imagine spending less time firefighting production issues and more time innovating. Digma’s Preemptive Observability Analysis (POA) engine helps engineering teams like yours identify and resolve code issues before they hit production. With Digma, you can stop worrying about what slips through your tests and start focusing on what truly matters—building and scaling your applications.
Key Features:
🛠️ Preemptive Issue Detection
Digma goes beyond traditional monitoring by identifying potential issues during development, not just in production. This means you can catch scalability and performance problems before they affect your users.
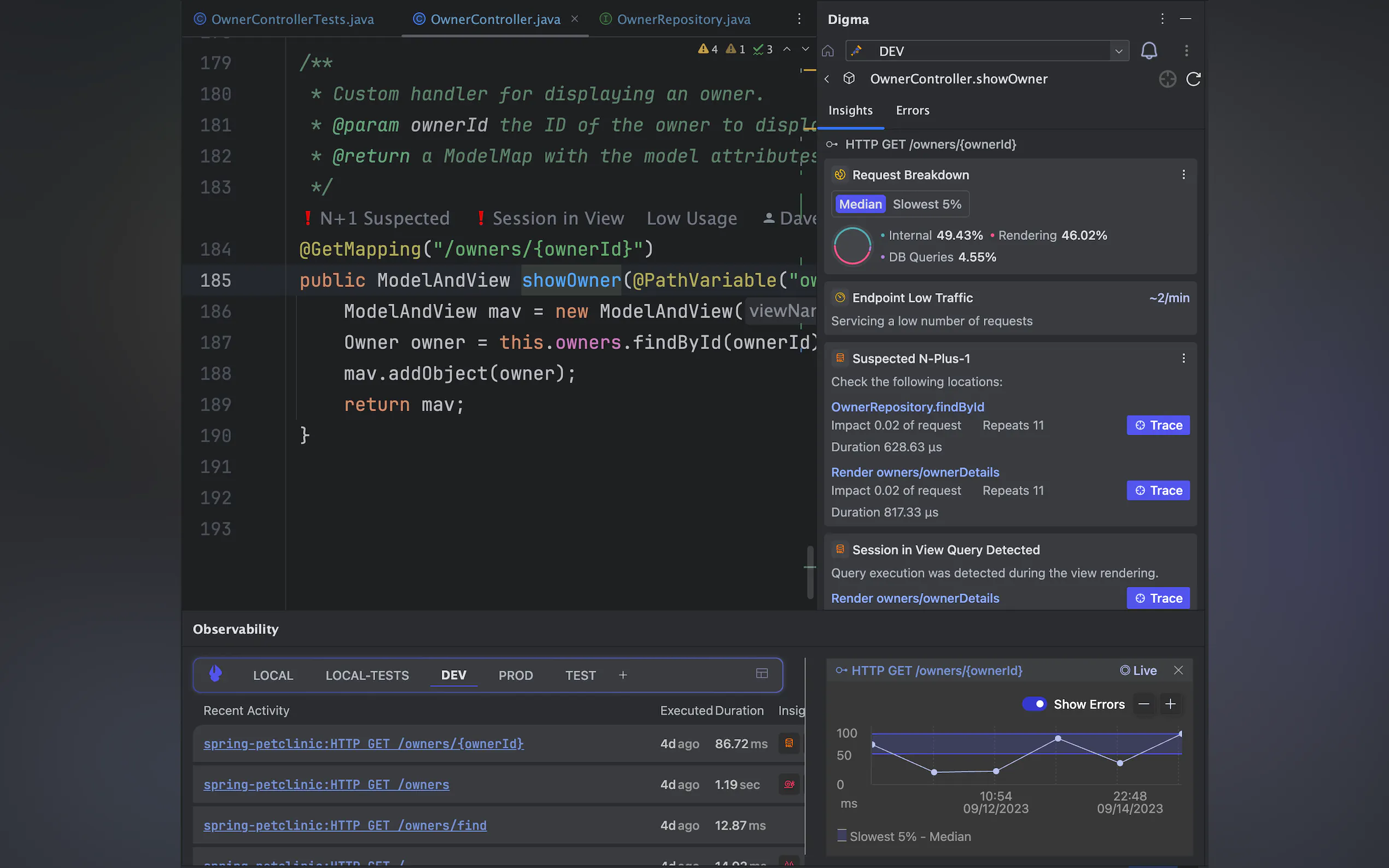
🔍 Code-Level Insights
Unlike tools that only monitor infrastructure, Digma zeroes in on your code. It highlights affected areas and provides actionable insights, ensuring that every code change is safe and efficient.
🤖 AI-Driven Suggestions
Digma accelerates your team’s productivity by offering AI-powered fix suggestions for inefficient queries and code bottlenecks. It’s like having an expert on your team, round the clock.
📊 Performance Issue Detection
Digma detects a wide range of performance issues, from unexpected regressions to slow execution paths and scalability bottlenecks. This ensures your application not only runs but thrives under load.
🔄 Seamless Integration
No need for code changes or setting up complicated observability systems. Digma is OpenTelemetry compliant and integrates effortlessly with your existing tools, providing immediate value.
Use Cases:
Engineering Manager
As an engineering manager, you’re tasked with keeping projects on track and within budget. Digma helps you preempt production issues, saving your team countless hours of debugging and ensuring smooth deployments.Team Lead or Architect
You’re responsible for the overall architecture and scalability of your application. Digma provides insights into potential scalability issues, allowing you to address them before they become bottlenecks.Software Engineer
You need to ensure your code changes don’t introduce new issues. Digma analyzes every code change and highlights affected areas, eliminating the risk of breaking changes and consequent loss of engineering time.
Conclusion:
Digma’s POA engine is your secret weapon for preempting production issues. With its AI-driven insights and seamless integration, you can focus on innovation and growth, not just troubleshooting. Experience the future of observability and see how Digma can transform your development process.
FAQ:
How is Digma different from traditional monitoring tools like APMs?
Digma complements APMs by identifying issues earlier in the development cycle, preventing disruptions before they impact production.
Can Digma help with breaking changes across the team’s codebase?
Yes, Digma analyzes every code change and highlights affected areas before you merge a Pull Request, saving hours of debugging.
Does Digma require any code changes or setup of a complicated observability system?
No, Digma works without requiring any code changes and integrates seamlessly with existing observability tools.
How does Digma help reduce infrastructure costs?
By identifying inefficient code patterns, Digma helps you write cost-efficient code that scales better, thereby reducing infrastructure expenses.
Does Digma use AI, and what happens to our data?
Digma uses AI to suggest fixes but does not share your data outside your organization. Everything stays local and under your control.
Experience the power of preemptive observability with Digma and transform the way you develop and deploy applications.





