What is Vairflow?
Vairflow is a next-generation Integrated Development Environment (IDE) that is designed to enhance productivity and efficiency in cloud services. With its AI-driven features, Vairflow simplifies the development process, allowing users to build faster and more effectively. This IDE offers various functions, such as simplifying complex ideas into components, seamless development and deployment, AI assistance for coding, and live preview editing. Vairflow also provides flexible deployment options, cost-effective usage, and easy collaboration, making it a valuable tool for developers.
Key Features:
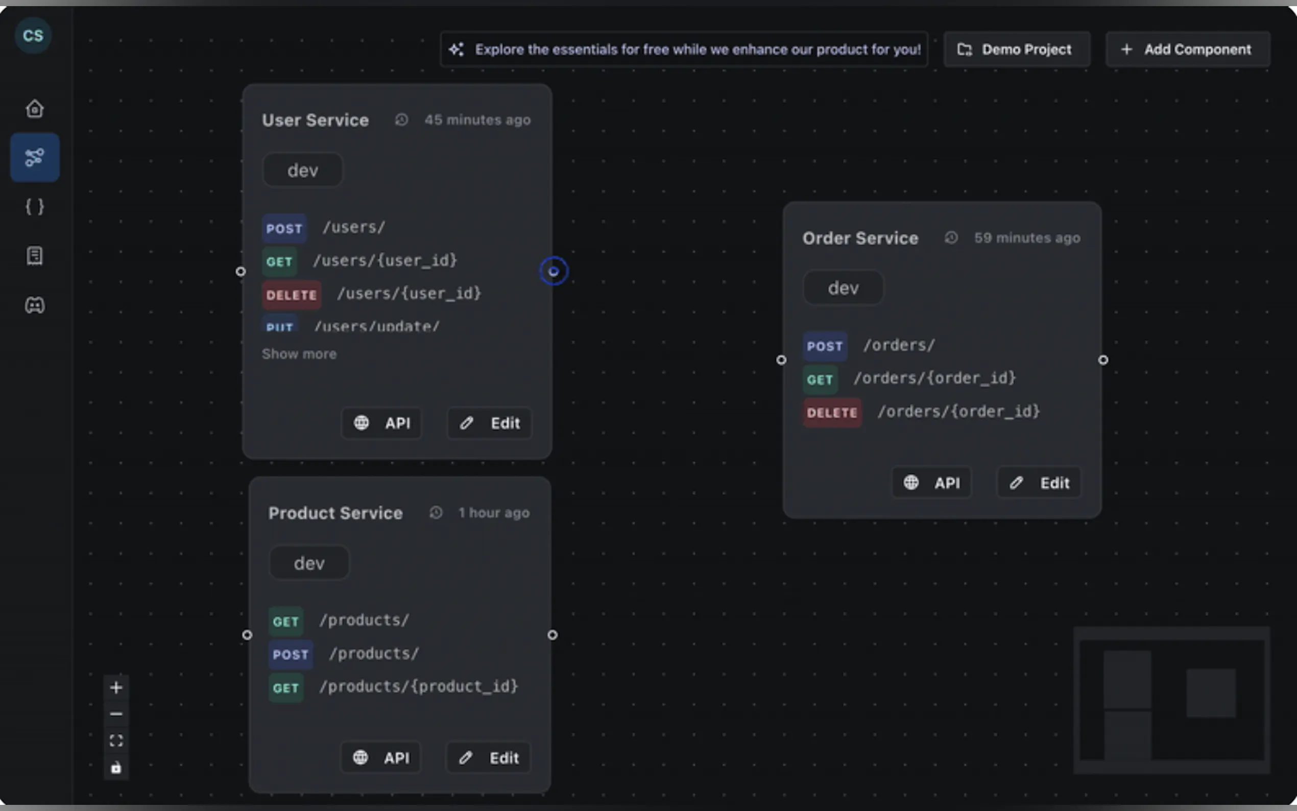
1. Simplify Complex Ideas into Components:
- Vairflow enables users to break down complex ideas into manageable components.
- Components can include backend microservices with frameworks like Flask and FastAPI, web UI with React and Vue.js, and mobile app UI for Android and iOS.
- This feature allows developers to streamline their development process and focus on specific components, enhancing efficiency and productivity.
2. Seamless Development and Deployment:
- Vairflow eliminates the hassle of local environment setup by providing a one-click development and deployment process.
- Users can easily develop their components and deploy them with a single click, saving time and effort.
- The IDE also offers quick monitoring of logs from different environments, ensuring smooth management of services.
3. AI Assistance for Coding:
- With AI-driven features, Vairflow helps developers code faster and more efficiently.
- Users can benefit from AI assistance for code generation, code completion, and code explanation.
- The IDE also enables monitoring and tracking of inter-service dependencies, ensuring the smooth functioning of the overall architecture.
Use Cases:
- Vairflow is ideal for developers working on projects with complex ideas and architectures. It allows them to simplify these ideas into manageable components, making development more efficient.
- This IDE is valuable for developers who want to streamline their development and deployment process. With one-click deployment and easy monitoring of logs, Vairflow simplifies the management of services.
- Developers who want to enhance their coding speed and accuracy can benefit from Vairflow's AI assistance. The IDE provides helpful features like code generation, completion, and explanation, as well as tracking inter-service dependencies.
Vairflow is a powerful and user-friendly IDE that empowers developers to build faster and more effectively in the cloud. With its AI-driven features, seamless development and deployment process, and flexible deployment options, Vairflow offers a comprehensive solution for developers of all levels. Whether you are working on complex projects or aiming to improve your coding efficiency, Vairflow is designed to simplify your development journey and help you achieve your goals.





